Lab 2 - FEM I. - basics
Lab 2 - FEM I. - basics
LAB: FEM I. - basics
Goal: learning how to build and solve a simple CFD model of a given microfluidic channel geometry
Tools needed: COMSOL Multiphysics -> see FAQ
Video tutorial:
If you would like to register and get graded for the course, please see FAQ-1.
OVERVIEW
In this finite element modelling (FEM) class, you will learn how to construct a computational fluid dynamics model of a given microfluidic chip. You will learn the basics of using COMSOL® Multiphysics as well as simulate a practical Lab-on-a-Chip related problem. Topics covered:
- Use of FEM simulation software COMSOL® Multiphysics
- Importing a CAD model that represents a physical prototype into COMSOL
- CFD (computational fluid dynamics) to 1) Simulate laminar flow, 2) Monitor liquid concentrations in a simulation
- Plotting results
BASIC EXAMPLE
Depending on the skills and knowledge of the class, the practice group executes the example task alone or together with the practice leader. COMSOL tutorials are available via File>Application Libraries in COMSOL (Open PDF Document to see tutorial file or Open/Run Application to open the model).
Software: COMSOL Multiphysics 5.3
Physics interfaces used: laminar flow, transport of diluted species, flow coupling multiphysics interface.
Boundary conditions (in addition to model defaults): inlet 1 (laminar inflow, 𝑣0 = 𝑣𝑖𝑛 [𝑚𝑙/𝑚𝑖𝑛]), outlet 1, inflow 1 (𝑐0,𝑐 = 𝑐𝑖𝑛 [𝑚𝑜𝑙/𝐿]), inflow 2, outflow 1.

Figure 1: Boundary conditions for the model

Figure 2: 2D chip - mesh

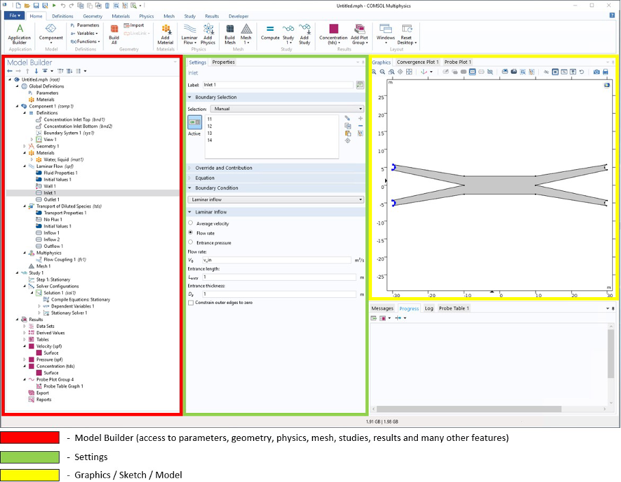
Figure 3: COMSOL main window
TASK LIST
Steps to take:
1. Import 2D channel structure of your design into COMSOL – without micropillars.
|
Method 1 – inside COMSOL I. Open your CAD design in Autodesk Inventor II. Move your mouse over the H-channel area. III. Right Click on the channel (make sure the channel gets highlighted excluding the inlets/outlets) IV. On the dropdown menu, select Export Face As… V. The format we need for COMSOL is .dxf – this will produce a 2D sketch of our channels with the micropillars. VI. Run COMSOL VII. Choose Model Wizard under New VIII. Next choose 2D IX. Search and add Laminar Flow (spf) X. Search and add Transport of Diluted Species (tds) XI. Select the Stationary Study XII. Select and Right click on Component 1 > Geometry 1 and select Import XIII. Select the source file type to be DXF and browse for your exported face file without the micropillars XIV. Under Import options dropdown menu, change from “Form Solids” to “Knit curves” XV. Press Build Selected XVI. Select and Right click on Component 1 > Geometry 1 and select Delete Entities XVII. In the Geometry entity level dropdown menu, change from “Object” to “Boundary” unless already so XVIII. Now select on the Graphics all channel boundaries, but none of the micropillars XIX. Build Selected XX. Select and Right click on Component 1 > Geometry 1 and select Import XXI. Select the source file type to be DXF and browse for the same exported face file without the micropillars XXII. Keep the Import options as “Form Solids” and Build Selected XXIII. Select and Right click on Component 1 > Geometry 1 and select Booleans and Partitions > Difference XXIV. Objects to add select the channels |
Method 2 – inside the Autodesk Inventor I. Open your CAD design in Autodesk Inventor II. Locate your micropillar extrusion feature on the left side Model Ribbon. III. Right Click on the feature and choose Suppress Features. IV. Move your mouse over the H-channel area. V. Right Click on the channel (make sure the channel gets highlighted excluding the inlets/outlets) VI. On the dropdown menu, select Export Face As… VII. The format we need for COMSOL is .dxf – this will produce a 2D sketch of our channels. VIII. Run COMSOL IX. Choose Model Wizard under New X. Next choose 2D XI. Search and add Laminar Flow (spf) XII. Search and add Transport of Diluted Species (tds) XIII. Select the Stationary Study XIV. Select and Right click on Component 1 > Geometry 1 and select Import XV. Select the source file type to be DXF and browse for your exported face file without the micropillars XVI. Build All Objects |
|
XXV. Objects to subtract select the micropillars (use the scrollbar on your mouse when hovering over the micropillar channels to switch focus between features) XXVI. Untick “Keep interior boundaries” XXVII. Build All Objects |
|
2. Under the Model Builder ribbon on the left, expand Global Definitions and select Parameters
I. Add v_in with the value of 3[ml/min]
II. Add c_in with the value of 3[mol/L]
3. Laminar Flow physics under Component 1 in the Model Builder ribbon
I. Select and Right click Laminar Flow and choose Inlet
II. Select the added inlet feature and highlight the inlet curves on the 2D sketch (see Figure 1 for inlet/outlet locations)
III. Under Boundary Conditions settings dropdown menu select Laminar inflow
IV. Under Laminar inflow settings select Flow rate instead of Average Velocity and for the Flow rate type in “v_in”
V. Select and Right click Laminar Flow and choose Outlet
VI. Select the added outlet feature and highlight the outlet curves on the 2D sketch (see Figure 1 for inlet/outlet locations)
4. Transport of Diluted Species physics under Component 1 in the Model Builder ribbon
I. Select and Right click Transport of Diluted and choose Inflow
II. Select the added Inflow feature and highlight the TOP inlet curves on the 2D sketch
III. Under Concentration settings as 𝑐0,𝑐 type in “c_in”
IV. Select and Right click Transport of Diluted and choose a second Inflow
V. Select the added Inflow feature and highlight the BOTTOM inlet curves on the 2D sketch
VI. Under Concentration settings as 𝑐0,𝑐 type in “1”
VII. Select and Right click Transport of Diluted and choose Outflow
VIII. Select the added Outflow feature and highlight all outlet curves on the 2D sketch
5. On the Model Builder ribbon, select and right click on Materials and choose “Add Material from Library”
6. Search and add water (recommended to select the Built-In option)
7. On the Model Builder ribbon, select and right click on Multiphysics and choose “Flow Coupling”
8. On the Model Builder ribbon, select and right click on Mesh and choose “Build All” (in current example we will use the Physics-controlled mesh, however, this can also be customized, how the mesh is generated). See the mesh image on Figure 2.
9. On the Model Builder ribbon, select now the Study > Step: Stationary, here you’ll see the physics that will be running under this simulation. Press Compute on top of the settings window.
Results of the simulation
* the acronym in the brackets tells you from which Physics the data is coming from
1. Output: Velocity (spf)

Figure 4: 2D chip – velocity field
2. Output: Pressure (spf)

Figure 5: 2D chip – pressure map
3. Output: Concentration (tds)

Figure 6: 2D chip – concentration map
Custom results of the simulation
1. On the Model Builder ribbon, select and right click on the Component 1 > Definitions and from the popup menu select Probes > Boundary Probe
2. Initially, deselect all sources that are selected by default (next to the Selection window, there is a button called “Clear Selection”)
3. On the sketch, highlight Top outlet curves. The probe will need to measure the average concentration moving through the selected lines.
4. Moving onwards in the settings window, change the Expression for concentration instead of velocity – type in “c” corresponding to concentration in COMSOL, this is a global variable.
5. Change the Table and plot unit to mol/L
6. To later distinguish the probe data from the rest, change the Label or the Description of the probe under the settings window, for example “Concentration Inlet Top”
7. Add another Boundary Probe, but this time to the Bottom outlet (in COMSOL you can also duplicate features like the Boundary Probe, but in this case, you’d need to deselect the Top and instead select the Bottom inlet curves on the sketch)
8. Run the simulation again.
9. Under Results, a new Probe Plot Group appears where you can see the point values of the average concentration moving through each outlet.
Repeat the steps again for the Design together with the micropillars. Add these results to the report.
Compare the concentration values with and without micropillars added. Discuss the change in mixing properties.
- 5 October 2024, 1:55 PM
- 5 October 2024, 1:55 PM